УкраїнськаEnglishmRussian
Вхід/Новий
У темі немає нових постів

vision developing - code and event processing


Автор Повідомлення
Повідомлення створено: 10. 01. 2024 [12:43]
jurdome
Jurgen Meyer
Автор теми
Зареєстрован(а) с: 27.10.2023
Повідомлення: 4
Hello,

Could somebody point me to description how "input" and "output" variables are defined for javalike processing in visual develop engine?
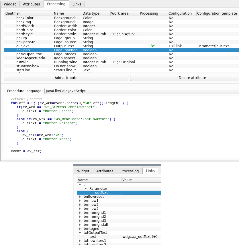
In "Calculator on Java like language" it is IO table where variables defined but in visual processor is no such table. Was thinking that attribute names of the widget serves as variable names - but when tried this - it not works.
For example created widget box, added string attribute "outText" and put the code to assign some value to it. Then Linked this attribute to a text field to see it value - but code seems to do nothing. Value is allways <EVAL>. Screen attached.
Anybody could point me to example or clear description how variables are passed in and out to visual processing code? And when this code is executed? In certain intervales? Or on some evants?
In AGLKS example I see only manipulations with visual items, while I want to find out how to read/write values to block calculator registers on ButtonPress and so on.
Вкладений файл

Screen.png (Тип файлу: image/png, Розмір: 111.8 кілобайтів) — 924 завантажень
Повідомлення створено: 10. 01. 2024 [13:46]
roman
Roman Savochenko
Moderator
Contributor
Developer
Зареєстрован(а) с: 12.12.2007
Повідомлення: 3797
"jurdome" wrote:

Could somebody point me to description how "input" and "output" variables are defined for javalike processing in visual develop engine?

http://oscada.org/wiki/Special:MyLanguage/Documents/Quick_start#ComplexWdg

"jurdome" wrote:

Anybody could point me to example or clear description how variables are passed in and out to visual processing code? And when this code is executed? In certain intervales? Or on some evants?

http://oscada.org/wiki/images/8/80/Vision_wdg.png

"jurdome" wrote:

In AGLKS example I see only manipulations with visual items, while I want to find out how to read/write values to block calculator registers on ButtonPress and so on.

Just append parameters: http://oscada.org/wiki/Modules/BlockCalc#Parameters_of_the_controller

Learn, learn and learn better than work, work and work.



29261