EnglishУкраїнськаmRussian
Login/New
Topic with no new replies

Using UPC-UA in demostation example, encryption doesn't work


Author Message
Written on: 22. 08. 2017 [11:54]
deviker
Iker De Echaniz
Topic creator
registered since: 21.08.2017
Posts: 1
Hi,

We used the demostation example and OPC-UA without encryption works. With encryption it doesn't.

We are using the official packages from oscada website for Ubuntu 16.04 ( OpenSCADA v0.8.18 )
APT: "deb ftp://ftp.oscada.org/OpenSCADA/0.8.0/Ubuntu/16.04 ./"

What we did:

In the server:
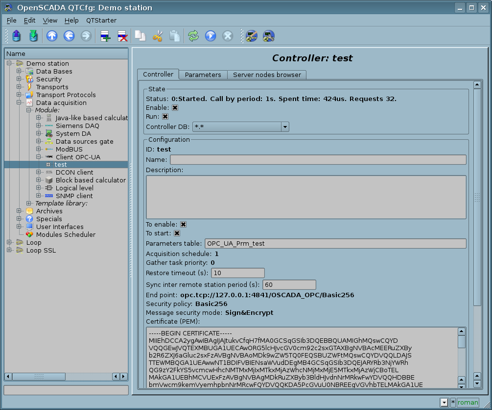
* We removed the "security policy: none"
* We left on Basic128Rsa15, Sign&Encrypt
* We also left on Basic256, Sign&Encrypt

In the client:
We added the security policy "Basic256" (We also tried Basic128rsa15)
We chose Sign&Encrypt

The error message we get is the following one:

Aug 22 04:29:35 xenial openscada: -5[alOPC_UA:test] DAQ.OPC_UA.test: connect to data source: 0x80550000=.

Best regards,

Iker.

Written on: 22. 08. 2017 [12:09]
roman
Roman Savochenko
Moderator
Contributor
Developer
registered since: 12.12.2007
Posts: 3794
"deviker" wrote:

We used the demostation example and OPC-UA without encryption works. With encryption it doesn't.

We are using the official packages from oscada website for Ubuntu 16.04 ( OpenSCADA v0.8.18 )
APT: "deb ftp://ftp.oscada.org/OpenSCADA/0.8.0/Ubuntu/16.04 ./"

For me that works!

Learn, learn and learn better than work, work and work.
Attachment

opc_ua.png (File type: image/png, Size: 139.44 kilobytes) — 3301 downloads
opc_ua1.png (File type: image/png, Size: 58.04 kilobytes) — 3321 downloads



26496