EnglishУкраїнськаmRussian
Login/New
Topic with many replies

OPC UA


Author Message
Written on: 15. 11. 2010 [16:30]
roman
Roman Savochenko
Moderator
Contributor
Developer
registered since: 12.12.2007
Posts: 3797
У меня нет такой проблемы.
Если под "область просмотра значения" имеется в виду окно по середине, то это другая функция доступа к данным (Publish) и она не реализована.

Learn, learn and learn better than work, work and work.
Written on: 15. 11. 2010 [16:49]
aNdrOS
Андрей
Topic creator
registered since: 07.05.2010
Posts: 102
"roman" wrote:

У меня нет такой проблемы.
Если под "область просмотра значения" имеется в виду окно по середине, то это другая функция доступа к данным (Publish) и она не реализована.

Да, речь об этом окне.
Written on: 28. 01. 2011 [10:59]
trafalgarx
Иван П.
registered since: 28.01.2011
Posts: 4
здравствуйте.
дабы не создавать новую тему, продолжу эту.

пытаюсь подключится через UaExpert v.1.2.0 132 к OpenSCADA v0.7.0.1. по протоколу OPC UA
создал входной транспорт и конечный узел в транспортном протоколе

собственно UaExpert коннектится, но отображение узлов сервера в окне "Address Space" не происходит.
приложил скриншот окна.
Attachment

Снимок-3.png (File type: image/png, Size: 170.95 kilobytes) — 1513 downloads
Written on: 28. 01. 2011 [13:41]
roman
Roman Savochenko
Moderator
Contributor
Developer
registered since: 12.12.2007
Posts: 3797
"trafalgarx" wrote:

пытаюсь подключится через UaExpert v.1.2.0 132 к OpenSCADA v0.7.0.1. по протоколу OPC UA
создал входной транспорт и конечный узел в транспортном протоколе

Посмотрите рабочие настройки транспорта и узла в ДемоБД.

Learn, learn and learn better than work, work and work.
Written on: 31. 01. 2011 [14:16]
trafalgarx
Иван П.
registered since: 28.01.2011
Posts: 4
"roman" wrote:

Посмотрите рабочие настройки транспорта и узла в ДемоБД.

смотрел и даже пробовал на ДемоБД. результат тот же - подключается, но узлы сервера не отображаются
Written on: 31. 01. 2011 [15:35]
roman
Roman Savochenko
Moderator
Contributor
Developer
registered since: 12.12.2007
Posts: 3797
Только что проверил. У меня к серверу на Демо всё подключается и отображается.
Только я смотрю входящий транспорт в ДемоБД не попал.
Сравните настройки с моими.

P.S. Вероятно у Вас установлены не все модули транспортов. По причине чего транспорт testOPC не грузится. Ошибку я исправлю, но Вам нужно будет установить все модули транспортов.

Learn, learn and learn better than work, work and work.
Attachment

trOPC_UA.png (File type: image/png, Size: 87.13 kilobytes) — 1509 downloads
Written on: 01. 02. 2011 [11:29]
trafalgarx
Иван П.
registered since: 28.01.2011
Posts: 4
"roman" wrote:

Сравните настройки с моими.

Настройки аналогичные. Впрочем я запускал и демоБД, там все так.

"roman" wrote:

P.S. Вероятно у Вас установлены не все модули транспортов. По причине чего транспорт testOPC не грузится. Ошибку я исправлю, но Вам нужно будет установить все модули транспортов.

Список установленных и подгруженных модулей в OpenSCADA прилагаю. Скопировал из окна "Управление модулями" в конфигураторе. Похоже, что все необходимые присутствуют. OpenSCADA я ставил из deb пакетов.
Повторюсь, коннект с UaExpert идет, в окне входного транспорта отображается статистика соединений (см. скриншот), но он нестабильный, рвется через непродолжительное время.
Attachment

_modules.png (File type: image/png, Size: 257.53 kilobytes) — 1686 downloads
input_trans_connect.png (File type: image/png, Size: 153.17 kilobytes) — 1442 downloads
Written on: 01. 02. 2011 [13:08]
roman
Roman Savochenko
Moderator
Contributor
Developer
registered since: 12.12.2007
Posts: 3797
"trafalgarx" wrote:

Повторюсь, коннект с UaExpert идет, в окне входного транспорта отображается статистика соединений (см. скриншот), но он нестабильный, рвется через непродолжительное время.

Тогда не знаю. У меня нет таких проблем.

Learn, learn and learn better than work, work and work.
Written on: 01. 02. 2011 [14:49]
trafalgarx
Иван П.
registered since: 28.01.2011
Posts: 4
"roman" wrote:

Тогда не знаю. У меня нет таких проблем.

что ж, буду разбираться
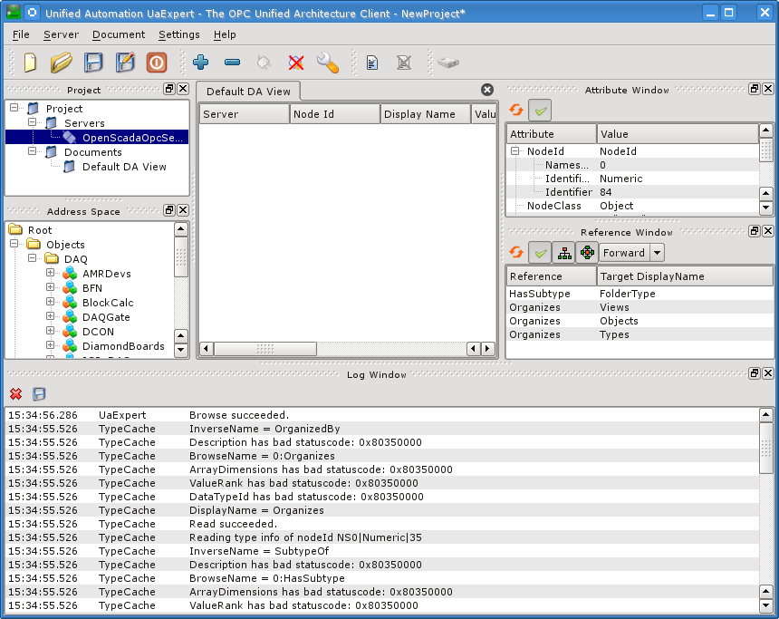
не могли бы вы выложить скриншот UaExpert'a подключенного к OPC UA серверу OpenSCADA, где были бы видны окна лога, Address Sapce и Attribute Window
Written on: 01. 02. 2011 [15:38]
roman
Roman Savochenko
Moderator
Contributor
Developer
registered since: 12.12.2007
Posts: 3797
"trafalgarx" wrote:

что ж, буду разбираться
не могли бы вы выложить скриншот UaExpert'a подключенного к OPC UA серверу OpenSCADA, где были бы видны окна лога, Address Sapce и Attribute Window

Могу

Learn, learn and learn better than work, work and work.
Attachment

opc_ua.png (File type: image/png, Size: 115.93 kilobytes) — 1465 downloads



27954